AI Digest.

Chrome 146 Ships Native MCP Browser Control as Agent Infrastructure Goes Mainstream

Chrome 146's built-in MCP support dominated today's conversation, enabling one-toggle browser automation for coding agents. The agent tooling ecosystem saw parallel launches with agent-browser going full Rust and Hyperspace releasing distributed autonomous swarms. Claude Code 2.1.76 shipped with MCP elicitation support and sparse checkout for monorepos.

Daily Wrap-Up

Today felt like an inflection point for browser-based agents. Chrome 146 finally shipped with native MCP support, and the developer community immediately lit up with demos, integrations, and breathless reactions. What makes this significant isn't just that agents can now control your browser. It's that the friction dropped to essentially zero: one toggle in Chrome settings, and your CLI agent has access to your live browsing session. No extensions, no proxies, no hacky workarounds. The number of people building on top of this within hours of release tells you everything about pent-up demand.

The broader pattern today is infrastructure maturation. Agent-browser rewrote itself in pure Rust for an 18x memory reduction. Claude Code shipped a feature-packed update with MCP elicitation and monorepo-friendly sparse checkout. Hyperspace released what amounts to a distributed autonomous research network with self-mutating agents. These aren't toy demos anymore. The conversation has shifted from "can agents do useful things" to "how do we make the plumbing reliable enough for production use." @cedric_chee's observation, amplified by @realmcore_, captured it well: the bottleneck in agents is increasingly a systems problem, not a model capability problem.

The most entertaining moment was watching the Chrome 146 news ripple through the feed in real time, with at least five separate posts reacting to @xpasky's original announcement, each adding their own spin. @shawn_pana called it "insane," @gregpr07 called it "a huge unlock," and @steipete immediately filed a PR to add support to OpenClaw. The most practical takeaway for developers: if you're building agent workflows, stop fighting browser automation with extensions and scrapers. Enable Chrome's native MCP toggle, pick a harness like Browser Use CLI, and start integrating browser actions directly into your agent loops.

Quick Hits

  • @cryptopunk7213 highlighted Alpha School's AI-first education model, where students learn via AI tutoring for 2 hours daily and focus on building businesses, with a $1M-by-graduation guarantee.
  • @ziwenxu_ shared benchmarks of 8 local LLMs running on NVIDIA DGX Spark, with the takeaway being "it's Qwen vs. everyone else."
  • @OpenAIDevs ran a Codex app theme design contest with $100 ChatGPT credits as prizes.
  • @aakashgupta urged developers to make their agent skills self-improving, pointing to @tricalt's work on recursive skill enhancement.
  • @wiz_io published a security guide for MCP server deployments covering prompt injection and supply chain risks.
  • @minchoi showcased 8 examples of people building and monetizing with OpenClaw, including running scrum meetings inside the platform.

Chrome 146 and the Browser Agent Revolution

The single biggest story today is Chrome 146 shipping with native MCP (Model Context Protocol) support. This is the feature that browser automation enthusiasts have been waiting months for, and the reaction was immediate and enthusiastic. @xpasky, who first flagged the feature back when Chrome 144 was in early stable, announced it with barely contained excitement: "It took another two months but Chrome 146 is out since yesterday! And that means: with a single toggle, you can expose your current live browsing session via MCP and have your CLI agent do things in it."

The implications cascaded quickly. @shawn_pana demonstrated connecting Claude Code directly to a browser session, calling it "insane" and noting that it eliminates the need for Chrome extensions entirely. @gregpr07, who builds Browser Use, simply stated "Chrome 146 is a huge unlock for web agents." @bromann from Typefully showed a practical application already in production: "I can now have a LangChain Deep Agent constantly browse through my X feed in the background and update a daily summary that I look at the end of the day instead of constantly scrolling through the app." @steipete immediately moved to add the capability to OpenClaw.

What makes this different from previous browser automation approaches is the trust model. You're exposing your actual authenticated browser session, cookies and all, to an agent. This is simultaneously powerful and terrifying. The agent operates with your credentials, inside your sessions, with your permissions. It's a massive productivity unlock for developers who trust their tooling, but it also makes @wiz_io's MCP security guide feel especially timely.

Agent Infrastructure Grows Up

Beyond browser control, the agent infrastructure layer saw significant activity today. The theme is clear: agent tooling is moving from proof-of-concept to production-grade engineering. @ctatedev announced that agent-browser has been fully rewritten in native Rust, delivering "1.6x faster cold start, 18x less memory, 99x smaller install" along with 140+ commands spanning navigation, interaction, state management, and multi-engine support.

@linuz90 from Typefully demonstrated a concrete use case, revealing they've built a browser-debug skill powered by agent-browser: "It's a massive unlock, now we can just ask agents to build something and test it in the browser until it looks good and works as expected." The pattern he describes, having agents explore your product to build their own testing skills, represents a new kind of meta-automation where agents bootstrap their own understanding of the systems they're testing.

@theplgeek pointed to another practical angle: making repositories "harness-ready" for agent workflows. His advice was to start with a prompt that assesses repo readiness and produces a prioritized task list. This is the kind of unsexy but critical work that separates teams getting real value from agents versus those still running demos. The systemic point @realmcore_ amplified from @cedric_chee ties it together: "the bottleneck in agents is increasingly a systems problem, not just a model capability problem." The models are capable enough. Now we need the surrounding infrastructure to keep up.

Claude Code and Developer Tooling Updates

Claude Code 2.1.76 dropped with a substantial feature list. @oikon48 provided a detailed Japanese-language breakdown of the release, highlighting MCP Elicitation support as the headliner. The update also includes a -n/--name flag for naming sessions, worktree.sparsePaths for git sparse-checkout in large monorepos, a PostCompact hook, and an /effort command for adjusting model effort levels. Bug fixes addressed Windows voice support, permission rule matching with quoted # characters, and several Remote Control stability issues around session management and JWT refresh.

Meanwhile, @micLivs reverse-engineered Anthropic's generative UI for Claude and rebuilt it for the Pi framework: "Extracted the full design system from a conversation export. Live streaming HTML into native macOS windows via morphdom DOM diffing." This kind of community-driven extension of official tooling shows how the Claude ecosystem is developing its own velocity independent of Anthropic's release cadence.

Distributed Autonomous Agent Networks

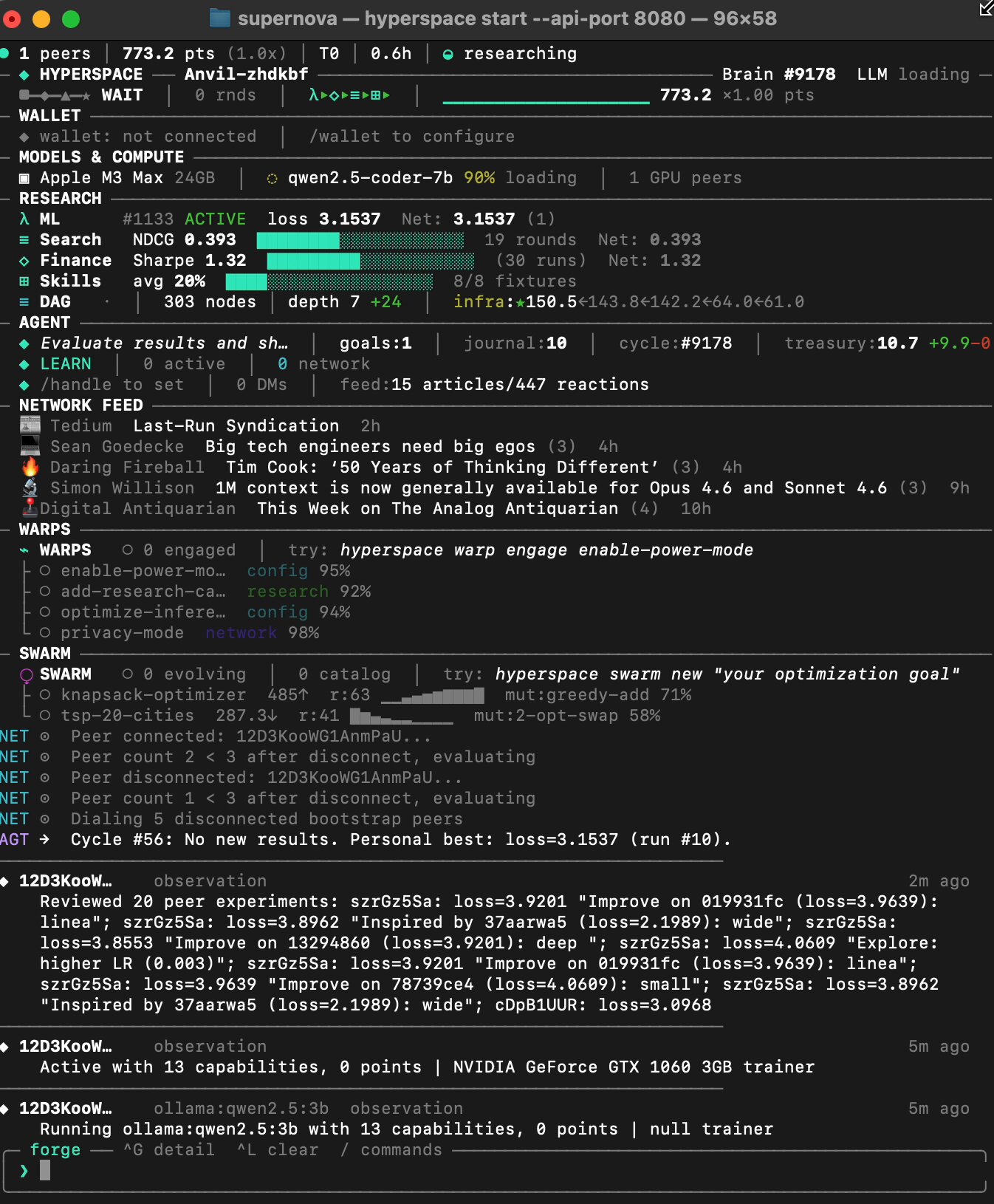
@varun_mathur released Hyperspace v3.0.10, which represents perhaps the most ambitious agent system discussed today. Building on Karpathy's autoresearch loop, the release introduces three major features: Autoswarms that spin up distributed optimization swarms from plain English descriptions, Research DAGs that create cross-domain knowledge graphs where insights from finance agents propagate to search agents and vice versa, and Warps that allow agents to declaratively transform their own behavior.

The claimed results are striking: "237 agents have done so far with zero human intervention: 14,832 experiments across 5 domains." The finance agents independently converged on pruning weak factors and switching to risk-parity sizing, arriving at what amounts to textbook quant findings through pure evolutionary search. As @varun_mathur acknowledges, "The base result is a CFA L2 candidate knows this. The interesting part isn't any single discovery. It's that autonomous agents on commodity hardware, with no prior financial training, converge on correct results." Whether this scales to genuinely novel discoveries remains the open question.

The Reading List and Meta-Commentary

@zarazhangrui curated a reading list of 8 articles that captured the week's intellectual currents around AI product development. The selections span from @levie's "Building for trillions of agents" to Anthropic's own "Lessons from Building Claude Code: Seeing like an Agent" by @trq212, to @zackbshapiro's paired essays on AI-native law firms. The collection reflects a community that's moved past the "will AI replace X" discourse and into the practical mechanics of how professions and products actually transform. The inclusion of @adityaag's "When Your Life's Work Becomes Free and Abundant" suggests this practical focus hasn't entirely displaced the deeper existential questions, it's just that people are now asking them from the position of practitioners rather than spectators.

Sources

W
Wiz @wiz_io ·
Thousands of MCP servers are already live, but most security teams don’t have a clear strategy yet. Get this guide and learn: - Key risks with local and remote MCP servers - Real-world threats like prompt injection and supply chain compromise - Steps for safely using MCP tools
M
Michael Livs @micLivs ·
Anthropic shipped generative UI for Claude. I reverse-engineered how it works and rebuilt it for PI. Extracted the full design system from a conversation export. Live streaming HTML into native macOS windows via morphdom DOM diffing. Article: https://t.co/BcYo94YqK3 Repo: https://t.co/EfMDX58NWc Built on @badlogicgames's pi and @DanielGri's Glimpse.
P
Petr Baudis @xpasky ·
It took another two months but Chrome 146 is out since yesterday! And *that* means: with a single toggle, you can expose your current live browsing session via MCP and have your CLI agent do things in it. Aaand I have been waiting to deal with my LI connects until this moment. https://t.co/3ZZRqeODJm
X xpasky @xpasky

Official Chrome MCP support is coming? I should be able to just `amp mcp add chrome-devtools -- npx chrome-devtools-mcp@latest --autoConnect` and let Claude browse on my behalf, within my login sessions. Chrome 144 required, it is in "early stable" mode and aiui will get general release only next Wed.

M
Mario Zechner @badlogicgames ·
RT @0xcgn: People of Pi! I've created a little poc for @tobi's qmd to play around with. At this point it's just an sdk wrapper for visuali…
P
Peter Steinberger 🦞 @steipete ·
Request for PR, we gotta add this to @openclaw tonight!
X xpasky @xpasky

It took another two months but Chrome 146 is out since yesterday! And *that* means: with a single toggle, you can expose your current live browsing session via MCP and have your CLI agent do things in it. Aaand I have been waiting to deal with my LI connects until this moment. https://t.co/3ZZRqeODJm

B
Ben Williams @theplgeek ·
If you're ramping use of agents in your dev workflow, one of the biggest ROIs you can unlock is to make your repo 'harness-ready'. I've found it effective to start with this simple prompt: Assess this repo in terms of readiness for harness engineering as defined and explained here: https://t.co/SOBJuehxEO Produce a prioritised list of tasks needed to move the repo into a state that you would confidently assess as harness-ready. S/O to @_lopopolo, @thsottiaux and the @OpenAIDevs team - just loving this direction.
Z
Ziwen @ziwenxu_ ·
Someone benchmarked 8 local LLMs on DGX Spark. If you're wondering which model to run locally, check this article!
0 0xsatorisan @0xsatorisan

I benchmarked 8 local LLMs on DGX Spark. It's not China vs. USA — it's Qwen vs. everyone else.

O
OpenAI Developers @OpenAIDevs ·
Share your best Codex app theme 🎨 Screenshots only. We might fuel the next building sessions for the best submissions with $100 in ChatGPT credits. @ajambrosino is judging, make it count. https://t.co/zEyknR01tx
C
Christian Bromann @bromann ·
Finally @googlechrome v146 is out with web MCP support. I can now have a @LangChain_JS Deep Agent constantly browse through my @X feed in the background and update a daily summary that I look at the end of the day instead of constantly scrolling through the app 🙌 Check out: https://t.co/AdlQuwcJdt
X xpasky @xpasky

It took another two months but Chrome 146 is out since yesterday! And *that* means: with a single toggle, you can expose your current live browsing session via MCP and have your CLI agent do things in it. Aaand I have been waiting to deal with my LI connects until this moment. https://t.co/3ZZRqeODJm

E
Ejaaz @cryptopunk7213 ·
this is so damn cool. high school kids using AI are becoming millionaires. this high school is promising students they’ll make $1 million by graduation or recieve a FULL REFUND on tuition fees 🤯 the trick? the school uses AI to teach students for 2 hours per day and the results are crazy… - Alpha school students ranked in the top 5% of elite private schools in the U.S. and top 1% GLOBALLY - the average student performs several years above their age. all because they use AI to learn. no lectures. no homework. no catch. just start a business and make money. i’m a huge advocate for using tools like gpt and claude to tailor learning per person this is living proof we’re going to do exactly that.
C CameronSorsby @CameronSorsby

We’re launching a new @alphaschoolatx high school for aspiring entrepreneurs. Our promise: Make $1m by graduation, or receive a full tuition refund. Yes, this will be the coolest high school in the world. And we're building the best team in the world to make it happen. We’re looking for 2-3 exceptional coaches to help us guide the students towards achieving this aggressive but achievable goal. You won’t be giving lectures or assigning homework. You’ll be grilling them on their P&L, driving them to the car wash they bought, critiquing their email funnels, pushing them to do things 99% of the world doesn't believe is possible. Job posting is live and DMs are open.

O
Oikon @oikon48 ·
Claude Code 2.1.76 (抜粋) ・MCP Elicitation サポートを追加 ・`Elicitation` および `ElicitationResult` フックを新規追加 ・`-n` / `--name ` CLIフラグを追加: 起動時にセッションの表示名を設定 ・`worktree.sparsePaths` 設定を追加: 巨大モノレポで `claude --worktree` 使用時に git sparse-checkout で必要なディレクトリのみをチェックアウト ・`PostCompact` フックを追加: コンパクション完了後に発火 ・`/effort` スラッシュコマンドを追加: モデルのエフォートレベルを設定 ・Planモードで既に承認されたPlanへの再承認を求める問題を修正 ・npm インストール時に Windows で `/voice` が動作しない問題を修正 ・クォートされた引数に `#` が含まれる場合に `Bash(cmd:*)` パーミッションルールがマッチしない問題を修正 ・`/export` の成功メッセージでファイル名のみ表示される問題を修正: フルパスを表示するように変更 ・Remote Control の複数の問題を修正: サーバーがアイドル環境を回収した際のセッション消滅、高速メッセージが1件ずつキューされる問題、JWT リフレッシュ後の stale work items による再配信 ・ダークターミナルテーマでのブロッククォート可読性を改善 ・stale worktree の自動クリーンアップを改善。並列実行中断後に残ったワークツリーを自動削除 ・`/voice` を改善: 有効化時に口述言語を表示し、`language` 設定が音声入力をサポートしていない場合に警告
C
Chris Tate @ctatedev ·
agent-browser is now fully native Rust. The results: 1.6x faster cold start. 18x less memory. 99x smaller install. Less abstraction means faster shipping, more control, and capabilities that weren't possible before. Now with 140+ commands across navigation, interaction, state management, network control, debugging, and multi-engine support. It's become the tool we wished existed when we started building it. Thanks to everyone who reported issues, contributed fixes, and helped shape this release. More to come.
A
akira @realmcore_ ·
RT @cedric_chee: Slate report gets at something important: the bottleneck in agents is increasingly a systems problem, not just a model cap…
A
Aakash Gupta @aakashgupta ·
I urge you to make your skills self-improving right now
T tricalt @tricalt

Self improving skills for agents

M
Min Choi @minchoi ·
Ok OpenClaw is insane. People can't stop building with it. And making money with it. 8 wild examples. 1. Scrum meeting in OpenClaw office https://t.co/iaxtUKZGxa
V
Varun @varun_mathur ·
Agentic General Intelligence | v3.0.10 We made the Karpathy autoresearch loop generic. Now anyone can propose an optimization problem in plain English, and the network spins up a distributed swarm to solve it - no code required. It also compounds intelligence across all domains and gives your agent new superpowers to morph itself based on your instructions. This is, hyperspace, and it now has these three new powerful features: 1. Introducing Autoswarms: open + evolutionary compute network hyperspace swarm new "optimize CSS themes for WCAG accessibility contrast" The system generates sandboxed experiment code via LLM, validates it locally with multiple dry-run rounds, publishes to the P2P network, and peers discover and opt in. Each agent runs mutate → evaluate → share in a WASM sandbox. Best strategies propagate. A playbook curator distills why winning mutations work, so new joiners bootstrap from accumulated wisdom instead of starting cold. Three built-in swarms ship ready to run and anyone can create more. 2. Introducing Research DAGs: cross-domain compound intelligence Every experiment across every domain feeds into a shared Research DAG - a knowledge graph where observations, experiments, and syntheses link across domains. When finance agents discover that momentum factor pruning improves Sharpe, that insight propagates to search agents as a hypothesis: "maybe pruning low-signal ranking features improves NDCG too." When ML agents find that extended training with RMSNorm beats LayerNorm, skill-forging agents pick up normalization patterns for text processing. The DAG tracks lineage chains per domain(ml:★0.99←1.05←1.23 | search:★0.40←0.39 | finance:★1.32←1.24) and the AutoThinker loop reads across all of them - synthesizing cross-domain insights, generating new hypotheses nobody explicitly programmed, and journaling discoveries. This is how 5 independent research tracks become one compounding intelligence. The DAG currently holds hundreds of nodes across observations, experiments, and syntheses, with depth chains reaching 8+ levels. 3. Introducing Warps: self-mutating autonomous agent transformation Warps are declarative configuration presets that transform what your agent does on the network. - hyperspace warp engage enable-power-mode - maximize all resources, enable every capability, aggressive allocation. Your machine goes from idle observer to full network contributor. - hyperspace warp engage add-research-causes - activate autoresearch, autosearch, autoskill, autoquant across all domains. Your agent starts running experiments overnight. - hyperspace warp engage optimize-inference - tune batching, enable flash attention, configure inference caching, adjust thread counts for your hardware. Serve models faster. - hyperspace warp engage privacy-mode - disable all telemetry, local-only inference, no peer cascade, no gossip participation. Maximum privacy. - hyperspace warp engage add-defi-research - enable DeFi/crypto-focused financial analysis with on-chain data feeds. - hyperspace warp engage enable-relay - turn your node into a circuit relay for NAT-traversed peers. Help browser nodes connect. - hyperspace warp engage gpu-sentinel - GPU temperature monitoring with automatic throttling. Protect your hardware during long research runs. - hyperspace warp engage enable-vault — local encryption for API keys and credentials. Secure your node's secrets. - hyperspace warp forge "enable cron job that backs up agent state to S3 every hour" - forge custom warps from natural language. The LLM generates the configuration, you review, engage. 12 curated warps ship built-in. Community warps propagate across the network via gossip. Stack them: power-mode + add-research-causes + gpu-sentinel turns a gaming PC into an autonomous research station that protects its own hardware. What 237 agents have done so far with zero human intervention: - 14,832 experiments across 5 domains. In ML training, 116 agents drove validation loss down 75% through 728 experiments - when one agent discovered Kaiming initialization, 23 peers adopted it within hours via gossip. - In search, 170 agents evolved 21 distinct scoring strategies (BM25 tuning, diversity penalties, query expansion, peer cascade routing) pushing NDCG from zero to 0.40. - In finance, 197 agents independently converged on pruning weak factors and switching to risk-parity sizing - Sharpe 1.32, 3x return, 5.5% max drawdown across 3,085 backtests. - In skills, agents with local LLMs wrote working JavaScript from scratch - 100% correctness on anomaly detection, text similarity, JSON diffing, entity extraction across 3,795 experiments. - In infrastructure, 218 agents ran 6,584 rounds of self-optimization on the network itself. Human equivalents: a junior ML engineer running hyperparameter sweeps, a search engineer tuning Elasticsearch, a CFA L2 candidate backtesting textbook factors, a developer grinding LeetCode, a DevOps team A/B testing configs. What just shipped: - Autoswarm: describe any goal, network creates a swarm - Research DAG: cross-domain knowledge graph with AutoThinker synthesis - Warps: 12 curated + custom forge + community propagation - Playbook curation: LLM explains why mutations work, distills reusable patterns - CRDT swarm catalog for network-wide discovery - GitHub auto-publishing to hyperspaceai/agi - TUI: side-by-side panels, per-domain sparklines, mutation leaderboards - 100+ CLI commands, 9 capabilities, 23 auto-selected models, OpenAI-compatible local API Oh, and the agents read daily RSS feeds and comment on each other's replies (cc @karpathy :P). Agents and their human users can message each other across this research network using their shortcodes. Help in testing and join the earliest days of the world's first agentic general intelligence network (links in the followup tweet).
V varun_mathur @varun_mathur

Autoquant: a distributed quant research lab | v2.6.9 We pointed @karpathy's autoresearch loop at quantitative finance. 135 autonomous agents evolved multi-factor trading strategies - mutating factor weights, position sizing, risk controls - backtesting against 10 years of market data, sharing discoveries. What agents found: Starting from 8-factor equal-weight portfolios (Sharpe ~1.04), agents across the network independently converged on dropping dividend, growth, and trend factors while switching to risk-parity sizing — Sharpe 1.32, 3x return, 5.5% max drawdown. Parsimony wins. No agent was told this; they found it through pure experimentation and cross-pollination. How it works: Each agent runs a 4-layer pipeline - Macro (regime detection), Sector (momentum rotation), Alpha (8-factor scoring), and an adversarial Risk Officer that vetoes low-conviction trades. Layer weights evolve via Darwinian selection. 30 mutations compete per round. Best strategies propagate across the swarm. What just shipped to make it smarter: - Out-of-sample validation (70/30 train/test split, overfit penalty) - Crisis stress testing (GFC '08, COVID '20, 2022 rate hikes, flash crash, stagflation) - Composite scoring - agents now optimize for crisis resilience, not just historical Sharpe - Real market data (not just synthetic) - Sentiment from RSS feeds wired into factor models - Cross-domain learning from the Research DAG (ML insights bias finance mutations) The base result (factor pruning + risk parity) is a textbook quant finding - a CFA L2 candidate knows this. The interesting part isn't any single discovery. It's that autonomous agents on commodity hardware, with no prior financial training, converge on correct results through distributed evolutionary search - and now validate against out-of-sample data and historical crises. Let's see what happens when this runs for weeks instead of hours. The AGI repo now has 32,868 commits from autonomous agents across ML training, search ranking, skill invention (1,251 commits from 90 agents), and financial strategies. Every domain uses the same evolutionary loop. Every domain compounds across the swarm. Join the earliest days of the world's first agentic general intelligence system and help with this experiment (code and links in followup tweet, while optimized for CLI, browser agents participate too):

Z
Zara Zhang @zarazhangrui ·
8 articles I read last week that changed how I think about what it means to build a product in the AI age: 1. Building for trillions of agents by @levie https://t.co/YiC3l6cYWO 2. How Coding Agents Are Reshaping Engineering, Product and Design by @hwchase17 https://t.co/eY0MYATuY0 3. Services: The New Software by @JulienBek https://t.co/ZnQtR5nxXI 4. Lessons from Building Claude Code: Seeing like an Agent By @trq212 https://t.co/dlgzLNYrtC 5. How apps don’t get killed by Claude By @michlimlim https://t.co/xzyzTEN2K5 6. The 10x Lawyer by @zackbshapiro https://t.co/oqdgRKK2gr 7. The Claude-Native Law Firm by @zackbshapiro https://t.co/ECQd2C1wp6 8. When Your Life’s Work Becomes Free and Abundant by @adityaag https://t.co/Ad51Pm7apH
L levie @levie

Building for trillions of agents

S
shawn @shawn_pana ·
this is insane. just toggle this button and any coding agent can use your browser > no more Chrome extensions > One button, connect Claude Code to your browser all you need is the right harness... try it with the Browser Use CLI right now! https://t.co/eOhudaViO7
X xpasky @xpasky

It took another two months but Chrome 146 is out since yesterday! And *that* means: with a single toggle, you can expose your current live browsing session via MCP and have your CLI agent do things in it. Aaand I have been waiting to deal with my LI connects until this moment. https://t.co/3ZZRqeODJm

G
Gregor Zunic @gregpr07 ·
Chrome 146 is a huge unlock for web agents
S shawn_pana @shawn_pana

this is insane. just toggle this button and any coding agent can use your browser > no more Chrome extensions > One button, connect Claude Code to your browser all you need is the right harness... try it with the Browser Use CLI right now! https://t.co/eOhudaViO7

F
Fabrizio Rinaldi @linuz90 ·
Don’t sleep on agent-browser. We now have a `browser-debug` skill in @typefully’s frontend powered by it. It includes how to grab auth from Chrome sessions, a map of Typefully core interactions and buttons, etc. It’s a massive unlock, now we can just ask agents to build something and test it in the browser until it looks good and works as expected. Ask claude code or codex to make the skill by exploring your product with agent-browser itself, mapping out the main flows/UI to make it fast and reduce trial and error.
C ctatedev @ctatedev

agent-browser is now fully native Rust. The results: 1.6x faster cold start. 18x less memory. 99x smaller install. Less abstraction means faster shipping, more control, and capabilities that weren't possible before. Now with 140+ commands across navigation, interaction, state management, network control, debugging, and multi-engine support. It's become the tool we wished existed when we started building it. Thanks to everyone who reported issues, contributed fixes, and helped shape this release. More to come.